SYTRAK RTLS — Glossary

Real-time location systems (RTLS) combine radios, sensors, and software to tell you where people, equipment, and assets are, as it happens. This glossary defines the terms, technologies, and concepts you will encounter when evaluating SYTRAK RTLS — and the broader RTLS category it sits within.

Use this page as a reference while reading our platform pages, during procurement evaluations, or when comparing RTLS options.

How this glossary is organized. The entries are grouped by topic. We start with core RTLS concepts and precision tiers, then walk through the radio technologies that enable tracking (BLE, UWB, LoRa, and related standards), then the devices attached to people and equipment, then the edge infrastructure, then the server and dashboard, then deployment models, then positioning fundamentals, and finish with security, compliance, and integration. A quick-reference table at the end summarizes every term in one view.

Platform overview

The SYTRAK RTLS platform has three working layers: devices you attach to people and equipment, fixed infrastructure that detects them, and the server and dashboard that turn detections into real-time visibility, accountability, and alerts. The entries below describe each component and the technologies that make them work.

SYTRAK RTLS positioning architecture showing Sytrak Tags

Core concepts

These are the foundational terms and precision categories that define what RTLS is and what it can resolve.

RTLS (Real-Time Location System)

A system that tracks the live position of people, equipment, and assets within a defined indoor or outdoor area. RTLS differs from technologies like RFID (which only detects objects at specific read points) by providing continuous location data everywhere the system is deployed.

RTLS is used in hospitals, manufacturing plants, warehouses, construction sites, labs, and defence facilities — any operation where knowing where things are, in real time, affects safety, efficiency, or accountability.

Zone-level precision

Location accuracy resolved to a defined area — a room, corridor, wing, or zone. Enough to answer “which area is this in” without identifying the exact position inside that area.

Zone-level tracking suits general personnel visibility, presence detection, dwell monitoring, and broad asset tracking. It is the most cost-effective RTLS tier and the easiest to deploy at scale.

Sub-meter precision

Location accuracy resolved to within roughly one to two meters. Enough to answer “where in the room is this” with useful granularity.

Sub-meter tracking suits fine-grained workflows, mobile equipment in larger spaces, and use cases where zone-level is too coarse but centimeter-precision is unnecessary. It is enabled by BLE Angle-of-Arrival measurement.

Centimeter precision

Location accuracy resolved to within ten to thirty centimeters. Enough for safety-critical tracking (forklifts and pedestrians, hazard zones), high-value asset tracking, and dense tool-tracking environments.

Centimeter-precision tracking is enabled by ultra-wideband (UWB) ranging. It is the highest-precision tier in SYTRAK RTLS and typically deployed where precision materially affects operational outcomes.

Mixed precision (mixed-mode deployment)

A deployment that combines two or more precision tiers across different regions of the same facility, unified by one server and dashboard.

A manufacturing facility might use centimeter precision around CNC machines, sub-meter in warehouse aisles, and zone-level in offices — all served by the same SYTRAK RTLS deployment. Mixed precision is a first-class deployment pattern, not an add-on, and is the typical choice for operations where different areas have different precision requirements.

Real-time dashboard

The user interface where RTLS data is rendered for operators, supervisors, and managers. The Sytrak Dashboard shows live locations, accountability state, safety alerts, energy consumption, historical playback, and analytics — modular per deployment based on which capabilities are enabled.

Radio technologies

RTLS systems use several radio technologies to detect and locate tags. Each technology has different precision, range, power, and infrastructure characteristics, and each is suited to different use cases.

BLE (Bluetooth Low Energy)

A low-power wireless standard used for short-range communication between devices. In RTLS, BLE tags transmit periodic advertising packets that fixed scanners detect to determine the tag’s presence in a zone.

BLE-based RTLS provides zone-level precision and is the most cost-effective radio technology for RTLS. BLE tags can be small, battery-powered (often with multi-year battery life), and inexpensive at scale. Used in SYTRAK RTLS for zone-level tracking across personnel, mobile assets, and accountability devices.

BLE AoA (Angle-of-Arrival)

An extension to Bluetooth Low Energy (Bluetooth 5.1+) that allows fixed anchors to measure the direction from which a tag’s signal arrives. By triangulating angles from multiple anchors, the system computes the tag’s position with sub-meter precision.

BLE AoA is a middle-ground between zone-level BLE and centimeter-precision UWB: more accurate than plain BLE, less expensive than UWB, and usable for many precision tracking applications without the infrastructure cost of UWB.

In SYTRAK RTLS, BLE AoA is used by Sytrak BLE AoA Anchors to deliver sub-meter precision tracking of Sytrak BLE AoA Tags and BLE-AoA-variant Sytrak A3S Nodes.

UWB (Ultra-Wideband)

A radio technology (IEEE 802.15.4z) that measures the time a radio signal takes to travel between a tag and fixed anchors. Because radio waves travel at the speed of light, time-of-flight measurement enables position accuracy to within ten to thirty centimeters.

UWB is the highest-precision RTLS radio technology. It is used for safety-critical applications (forklift/pedestrian collision avoidance, hazard-zone monitoring), high-value asset tracking, and environments where centimeter-level precision materially changes operational outcomes. UWB tags typically have shorter battery life than BLE tags and UWB infrastructure is more expensive to deploy.

In SYTRAK RTLS, UWB is used by Sytrak UWB Anchors to deliver centimeter-precision tracking of Sytrak UWB Tags and UWB-variant Sytrak A3S Nodes.

LoRa (Long Range)

A low-power, long-range wireless technology used for transmitting data over kilometers with minimal infrastructure. In SYTRAK RTLS, LoRa is used as the backhaul transport in deployments where IP (WiFi or Ethernet) infrastructure is unavailable or impractical — fixed scanners forward detection summaries over LoRa to a central aggregator, which then uploads to the server over LTE, WiFi, or Ethernet.

LoRa-based deployments make RTLS viable in construction sites, legacy facilities, outdoor yards, and any environment where customer IP infrastructure cannot be extended to every location.

NFC / RFID (for accountability transfer)

Short-range radio technologies used for contactless identification. In SYTRAK RTLS, NFC/RFID is used in the Sytrak A3S Node to enable peer-to-peer accountability transfer — users tap their identity cards to the device to take or hand off responsibility for a piece of shared equipment.

Devices attached to people, equipment, and assets

These are the mobile devices that identify the people, vehicles, assets, and equipment being tracked — the signal sources at the edge of an RTLS deployment.

Sytrak Tag

A wearable or attachable device assigned to a person, vehicle, mobile asset, or helmet. Sytrak Tags communicate with the surrounding Sytrak infrastructure to enable real-time tracking.

Depending on the variant, a Sytrak Tag may include sensors such as an SOS button (for panic alerts), motion sensors (for fall detection), temperature sensors, or tamper detection. Variants are available across BLE, BLE AoA, and UWB radio technologies, matching the precision tier of the surrounding infrastructure.

Sytrak BLE Tag

A Sytrak Tag that transmits BLE advertising packets. Used in zone-level tracking deployments. The most cost-effective tag variant, suitable for large populations of personnel or assets where zone-level precision is sufficient.

Sytrak BLE AoA Tag

A Sytrak Tag that transmits AoA-capable BLE packets, enabling sub-meter precision tracking in BLE AoA-equipped regions. Backward compatible with plain BLE scanners — the same tag also works in zone-level BLE deployments, making it suitable for facilities that may upgrade precision over time.

Sytrak UWB Tag

A Sytrak Tag with ultra-wideband ranging capability, enabling centimeter-precision tracking in UWB-equipped regions. Premium variants add BLE or BLE AoA transmission for cross-tier compatibility in mixed-mode deployments.

Sytrak A3S Node

Sytrak’s accountability device — a distinct device class that combines RTLS tracking, energy metering, remote load control, and peer-to-peer accountability transfer via card tap in one device.

The Sytrak A3S Node is tamper-proof-wired to a piece of shared high-value equipment (laboratory instruments, medical devices, shared tools) and travels with the equipment wherever it goes. It tracks the equipment’s location continuously, monitors its energy consumption, supports remote ON/OFF control (on supported variants), and enables accountability transfer between users via NFC/RFID card tap.

When equipment is shared, two users meet at the Sytrak A3S Node and tap their cards in sequence — responsibility transfers automatically in the system, with a complete audit trail of who had the equipment, when, where, and how it was used. This eliminates the traditional dependency on returning shared equipment to stores for re-issuance.

Mounting follows the equipment: portable equipment has the node affixed directly or placed alongside on the same work surface; stationary equipment has the node wall-mounted beside its power socket. In all cases, the tamper-proof binding ensures the Sytrak A3S Node travels with the equipment if it moves.

Active Asset Accountability System (A3S)

The system-level concept and Dashboard module that the Sytrak A3S Node implements. A3S addresses continuous accountability for shared, high-value, energy-consuming equipment that moves between users and locations — a gap traditional RTLS, asset registers, and energy meters each solve only partially.

A3S unifies four capabilities: track (where the equipment is, in real time), monitor (how much energy it consumes), control (whether it is permitted to operate), and assign (who is currently responsible, with transfer via card tap).

Edge infrastructure

Edge infrastructure consists of the fixed devices installed across your facility that detect Sytrak Tags and Sytrak A3S Nodes and relay their signals to the Sytrak Server.

SYTRAK RTLS deployment topology showing Sytrak Tags detected by Sytrak Anchors connected through Wi-Fi, Ethernet and PoE switches to the on-premise Sytrak Server hosting the RTLS Engine, with local and cloud dashboard access for real-time monitoring.

Sytrak Anchor

A fixed, IP-connected device installed across the facility that detects Sytrak Tags and Sytrak A3S Nodes. Sytrak Anchors connect to the Sytrak Server over WiFi or Ethernet.

Different anchor variants support different precision tiers via the underlying radio technology they use. BLE-based anchors provide zone-level tracking; BLE AoA anchors provide sub-meter precision; UWB anchors provide centimeter precision. The Sytrak Multi-Mode Anchor supports all three concurrently in one device.

Sytrak Multi-Mode Anchor

A Sytrak Anchor variant that supports zone-level, sub-meter, and centimeter precision concurrently — BLE, BLE AoA, and UWB all active in one device.

The Sytrak Multi-Mode Anchor enables infrastructure-once deployment: the facility’s anchor infrastructure is deployed once (surveyed, cabled, mounted, IT-approved), and precision is upgraded later by changing tags — not anchors. A customer starting with zone-level BLE tags can later deploy UWB tags on safety-critical assets without touching the anchor infrastructure.

This approach substantially de-risks the largest cost in RTLS adoption, which is anchor replacement when precision needs evolve. It is the recommended choice for operations with uncertain long-term precision requirements or that may evolve into higher-precision needs over time.

Sytrak Field Aggregator

The aggregation device used in LoRa-based deployments — where IP infrastructure is unavailable or impractical at the edge. The Sytrak Field Aggregator collects events from LoRa-connected edge scanners and forwards them to the Sytrak Server over LTE, WiFi, or Ethernet.

LoRa-based deployments are particularly suited to construction sites, legacy facilities, outdoor yards, and environments with strict IT-approval requirements — because the Sytrak Field Aggregator’s LTE backhaul option makes the deployment entirely independent of customer network infrastructure.

Server, engine, and dashboard

These are the central platform components that process edge data and present it to your team. Together they make up the “brain” of a SYTRAK RTLS deployment.

Sytrak Server

The Linux-based host on which SYTRAK RTLS runs. The Sytrak Server hosts the Sytrak RTLS Engine (the software that processes detections, computes locations, evaluates rules, and persists history) and serves the Sytrak Dashboard (the user interface).

The Sytrak Server deploys in the cloud (Sytrak-managed infrastructure), on-premises with controlled remote access, or fully locked-down on-premises with no external connectivity — customer choice, identical software across all deployment modes.

Sytrak RTLS Engine

The core processing software that runs on the Sytrak Server. The Sytrak RTLS Engine ingests events from all edge devices — BLE scans, AoA angle measurements, UWB ranges, energy readings, accountability events — and applies spatial logic, zone derivation, position computation, alert rule evaluation, and persistence.

Sytrak RTLS Engine is hardware-agnostic: it processes events from any precision tier or device class uniformly. Tier and device differences are encoded as metadata, not as separate processing pipelines.

Sytrak Dashboard

The unified user interface served by the Sytrak Server. The Sytrak Dashboard renders live locations, accountability state, safety alerts, energy consumption, historical playback, and analytics for your team.

Dashboard modules are enabled per deployment: a safety-focused deployment enables the Safety module; an accountability-focused deployment enables the Active Asset Accountability System module; a general tracking deployment enables Zone Presence and Asset Management; mixed-mode deployments combine multiple modules.

Deployment models

SYTRAK RTLS runs in several deployment models chosen by the customer based on security, compliance, and operational requirements. The software is identical across models; only the hosting and access differ.

Cloud deployment

SYTRAK RTLS hosted on Sytrak-managed infrastructure. The Sytrak Dashboard is accessed over the internet. Edge infrastructure connects to the cloud-hosted Sytrak Server over the customer’s internet uplink, or (for LoRa-based deployments) over LTE backhaul that bypasses the customer network entirely.

Cloud deployment has the lowest operational burden for the customer — no server hardware to provision, no software updates to manage. Suited to organizations comfortable with cloud-hosted operational data.

On-premises deployment

SYTRAK RTLS hosted on the customer’s hardware, inside the customer’s network. The same software runs as in cloud deployment, with identical capabilities.

On-premises deployment suits organizations with data-residency requirements, regulated environments, or security-conscious operations. It has two sub-modes:

  • On-premises with remote access — server reachable from outside the network for authorized users and Sytrak support, typically via VPN or jump host.
  • On-premises locked down — server has no external connectivity; all access and updates handled internally. Suited to defence environments, classified facilities, and operations requiring no external network connectivity.

Multi-site deployment

A single Sytrak Server (cloud or on-premises) serving multiple physical sites under one organization, with per-site dashboards, per-site access controls, and consolidated reporting across all sites. Multi-site is a first-class deployment pattern — not an add-on — and is typical for enterprise customers with distributed operations.

Positioning fundamentals

RTLS systems derive position from different combinations of radio signal measurements. The measurement approach determines the achievable precision — this section explains the three core mechanisms.

Zone detection

The simplest form of RTLS positioning: fixed scanners detect which tags are in their radio range. Position is inferred to “the zone around this scanner.” Accuracy is determined by the spacing of scanners and the radio range of the tags.

Zone detection is the mechanism behind BLE-based zone-level tracking.

In SYTRAK RTLS, zone detection drives zone-level tracking deployments across both IP-connected Sytrak Anchors and LoRa-based infrastructure.

Triangulation (angle-of-arrival)

Fixed anchors measure the direction from which a tag’s signal arrives, using multi-antenna arrays. When two or more anchors report angles, the intersection of the angle-lines is the tag’s position. Sub-meter precision is typical.

Triangulation is the mechanism behind BLE AoA sub-meter tracking.

In SYTRAK RTLS, triangulation is performed by Sytrak BLE AoA Anchors and Sytrak Multi-Mode Anchors processing angle-of-arrival measurements from BLE AoA Tags.

Trilateration (time-of-flight)

Fixed anchors measure the time a radio signal takes to travel between the anchor and the tag. Because radio waves travel at a known speed, time-of-flight translates directly to distance. When three or more anchors report distances, the intersection of the distance-spheres is the tag’s position. Centimeter precision is typical.

Trilateration is the mechanism behind UWB centimeter tracking.

In SYTRAK RTLS, trilateration is performed by Sytrak UWB Anchors and Sytrak Multi-Mode Anchors processing time-of-flight ranges from UWB Tags.

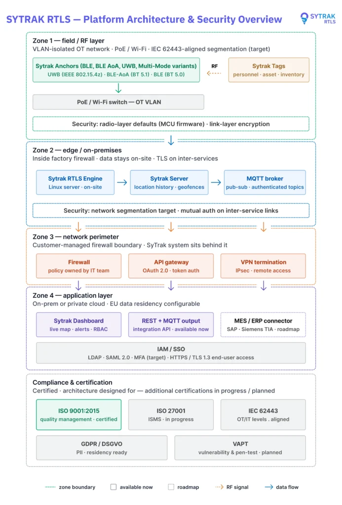
Security and compliance

SYTRAK RTLS is built for environments with enterprise security, regulatory, and data-residency requirements. The platform’s security model is defence-in-depth across four zones: field/RF layer, edge/on-premises, network perimeter, and application layer.

SYTRAK RTLS security architecture showing Sytrak Tags communicating with Sytrak Anchors over BLE, BLE AoA and UWB, processed through the Sytrak RTLS Engine, Server and MQTT broker behind firewall protection, integrated with dashboard, API gateway, VPN, IAM/SSO and enterprise systems across OT, edge and application layers.

Defence-in-depth zones

  • Field / RF layer — radio-layer defaults in MCU firmware, link-layer encryption between tags and anchors, PoE/WiFi with OT VLAN segmentation aligned to IEC 62443.
  • Edge / on-premises — TLS on inter-service links, authenticated MQTT topics, network segmentation and mutual authentication. Data stays on-site.
  • Network perimeter — customer-managed firewall boundary, OAuth 2.0 API gateway with token auth, IPsec VPN termination for remote access.
  • Application layer — role-based access control, LDAP/SAML 2.0 SSO, HTTPS/TLS 1.3 end-user access, MFA (target).

Compliance and certification status

Standard Scope Status
ISO 9001:2015 Quality management Certified
ISO 27001 Information security (ISMS) In progress
IEC 62443 OT/IT security (industrial) Architecture aligned
GDPR Data residency and PII handling Configurable per deployment
VAPT Vulnerability and penetration testing Planned

Status definitions:

  • Certified — formal certification held
  • In progress — certification actively being pursued, not yet complete
  • Architecture aligned — platform designed to meet the standard’s requirements without formal certification
  • Configurable per deployment — platform supports the requirement when customers opt in
  • Planned — on the roadmap, not yet begun

Customer-specific compliance requirements are addressed during deployment scoping.

Integration

SYTRAK RTLS is designed to integrate cleanly with the enterprise systems already running in your operation. The standards and protocols below are the primary integration points.

OpenAPI Specification 3.1.0 (OAS 3.1.0)

The current major version of the OpenAPI Specification — the industry-standard format for describing REST APIs. SYTRAK RTLS provides a fully OAS 3.1.0-conformant REST API surface, enabling auto-generated client SDKs, contract-tested integrations, and clean fit with enterprise API management platforms.

REST API

SYTRAK RTLS exposes a REST API for integration with asset management systems, identity and access providers, alerting and incident workflows, and reporting and analytics platforms. Specific integration scope is determined during deployment scoping.

MQTT

A publish-subscribe messaging protocol used for machine-to-machine communication. SYTRAK RTLS uses authenticated MQTT topics for internal inter-service communication and supports MQTT as an integration output for customers with existing MQTT-based operational systems.

Glossary entries — quick reference

Term Category Summary
RTLS Core concept Real-time tracking of people, equipment, assets
Zone-level precision Precision tier Room or zone-level accuracy
Sub-meter precision Precision tier 1–2 meter accuracy (BLE AoA)
Centimeter precision Precision tier 10–30 cm accuracy (UWB)
Mixed precision Precision tier Multiple precision tiers in one deployment
BLE Radio technology Bluetooth Low Energy; zone-level tracking
BLE AoA Radio technology BLE with angle-of-arrival; sub-meter tracking
UWB Radio technology Ultra-wideband; centimeter tracking
LoRa Radio technology Long-range backhaul; IT-independent deployments
Sytrak Tag Device Wearable/attachable tracking device
Sytrak A3S Node Device Accountability device; tracking + energy + control + transfer
Sytrak Anchor Infrastructure Fixed IP-connected detection device
Sytrak Multi-Mode Anchor Infrastructure Single anchor supporting all precision tiers
Sytrak Field Aggregator Infrastructure LoRa aggregator for IT-independent deployments
Sytrak Server Platform Linux host running the platform
Sytrak RTLS Engine Platform Core processing software
Sytrak Dashboard Platform Unified user interface
Cloud deployment Deployment Sytrak-hosted
On-premises deployment Deployment Customer-hosted, with remote or locked-down sub-modes
Multi-site deployment Deployment One server, multiple physical sites
OAS 3.1.0 Integration OpenAPI Specification version; REST API standard

Learn more

For deeper information on specific topics, see the dedicated technology and platform pages on this website. If you have questions about how SYTRAK RTLS applies to your specific operation, contact us for a scoping conversation.